Microbiology

Microbiology can appear daunting when you don’t know what to focus on. Fortunately, microbiology questions tested on the ASCP exam focus on diagnosis. In a real laboratory, the organism would arrive in some media. You would ask yourself, “I wonder what this organism is?” You would then culture and gram stain, or perform some other tests to figure out what you’re dealing with.

Each organism produces a unique combination of results based on certain testing criteria. In many laboratories, all tests may be performed quickly on a single strip of reagents (API), which change color based on particular enzymatic properties of the organism. However, it’s not practical to memorize positives and negatives for every type of organism. I find that using flowcharts – as if I am conducting manual laboratory testing – make things easier for me.

These are the flowcharts I produced. Once I had these, there was very little additional work for me to do. I only did questions to solidify my recall of the information on the charts.

Gram Pos Cocci

Gram Pos Bacilli

    
An excellent microbiology professor suggested using tables to see what’s unique about a single organism, as it can help you memorize what is so similar about the others. For example, referring to the table of Gram Negative Diplococci, notice how moraxella catarrhalis is negative for acid production from oxidation of glucose, maltose and lactose. Also notice how only one organism is superoxol or DNase positive. By memorizing these few unique characteristics, you’ve essentially memorized all the others!

Spirochetes

Unfortunately, you just have to memorize some things. For example, here are a few must-know properties of the (H)ACEK organisms

This is probably a simple concept if you’ve learned about it in lab or at school. If you haven’t, it can be frustrating trying to understand it on your own. I went through quite a few resources on the internet before I finally found a good explanation – and a light bulb went on in my head. I hope this picture can serve you similarly

These are the parasites I had to know for school. Only one showed up on my licensing exam so this is decidedly NOT high-yield, although it may help during coursework. I would definitely urge you to know the similarities/differences between the four major Plasmodium species (number of merozoites per schizont; shape, etc)

177 Responses to Microbiology

  1. marwa's avatar marwa says:

    The IMViC tests are a group of individual tests used in microbiology lab testing to identify an organism in the coliform group. A coliform is a gram negative, aerobic or facultative anaerobic rod which produces gas from lactose within 48 hours. The presence of some coliforms indicate fecal contamination.

    Except for the lowercase “i”, which is added for ease of pronunciation, each of the letters in “IMViC” stands for one of these tests. “I” is for indole test; “M” is for methyl red test; “V” is for Voges-Proskauer test, and “C” is for citrate test. The lower case “i” is merely for “in”, as the Citrate test requires coliform samples to be placed “in Citrate”.

    These tests are useful in distinguishing members of Enterobacteriaceae.

  2. marwa's avatar marwa says:

    Hello guys, i qualify for both M(ASCP) and MT(ASCP), for me microbiology is my major i have masters degree in micro, while looking through different jobs they ask for MT micro, MT blood bank….Can i apply for MT micro if i am technologist micro(ASCP)???Any idea

  3. marwa's avatar marwa says:

    any idea or tips Sohail Ahmed???

  4. Randa's avatar Randa says:

    I would like to thank you for this site. I really don’t know you but you’ve been a big help for me as MLT student( especially in micro) since the beginning of the semester. for that, I’m thankful

  5. JC's avatar JC says:

    Another thankful visitor. Your generous sharing of informational flow charts helped my daughter to pass her certification test. We appreciate your publishing of this information

  6. redgirliexcx's avatar redgirliexcx says:

    just recently passed the exam about an hour ago..and i really wwant to thank this site for the the tips on passing and for the high yields notes, im working full time and its really hard to focus but just believe and internalize everything, i did the labce, harr, danny donor. ciulla, and polansky card..so thank you really for the tips on passing..To God be thr Glory..

  7. lisa's avatar lisa says:

    Can you plz help me understand this question
    A stool culture was received and inoculated to XLD, Sorbitol MacConkey, Campy blood agar, and Yersinia Selective Agar. Which one of the organisms below can yourule-out if the colonies on the XLD were red, all the colonies on the Sorbitol MacConkey were red, all the colonies Cefsulodin Irgasan Novobiocin (CIN) Agar on were clear with red centers, and the Campy agar had small, gray colonies?

    The correct answer is highlighted below

    Escherichia coli O157:H7Yersinia enterocoliticaShigellaCampylobacter jejuni

    Feedback

    A is the correct answer. If Escherichia coli O157:H7 were present, it would be clear on Sorbitol MacConkey agar. Shigella would be red or colorless on XLD and colorless on Sorbitol MacConkey agar. Yersinia enterocolytica would be clear with red centers on CIN and Campylobacter would be small gray colonies on Campy blood agar.

  8. Kayla's avatar Kayla says:

    Does anyone remember when they were taking the exam if the main focus for the Bioterrism agents if the questions were more focused on their disease states that they caused and their mode of transmission over their biochemicals?

  9. Richa Pandya's avatar Richa Pandya says:

    Hi.. I want appear for ASCP MICROBIOLOGIST international exam. Can you guide me for that?? Which books are helpful for the preparation?

    • marwa's avatar marwa says:

      Rich, you will find some questions for this specific exam in the passing strategy?
      when are you planning to take the exam?

    • rizvi's avatar rizvi says:

      Hello Richa. Have you appeared in the exam, how was it and what did you study? Need your guidance for Microbiology ASCPI.

  10. Tommy's avatar Tommy says:

    I’m trying to memorize some of the chemical reactions for the enterobacteriaceae, and occasionally I get conflicting answers depending on my source. For instance in “A Concise Review of Clinical Laboratory Science” by Joel Hubbard, Klebsiella oxytoca is variably Methyl Red Positive. However your site and a few other sources have said negative. Will the exam only test us on definitive biochemical characteristics?

    • wordsology's avatar wordsology says:

      It would be “variably” methyl red positive so different sources may give positive or negative. I doubt very much that the exam would give you a question that would force you to choose between the two.

  11. Janice's avatar Janice says:

    I took the ASCP MLT exam about six years ago and it was harder than the AAB technologist exam. Now that I have the work experience, I have been accepted to take the MLS exam. I am extremely worried about Microbiology/Mycology. I just want to say thank you for taking the time to put this website together. Thank you for the pointers and the notes. My mind has been eased, slightly.

    • wordsology's avatar wordsology says:

      Thank you for visiting. I am glad if I helped even a little. Believe in yourself and do lots of questions.

      • Linda's avatar Linda says:

        HI… I took my MLT exam board 2times and I fail. I have to take my 3 times in a month. I am very nervous and I dont want fail again ..I used labce and BOC book but it seems I am not passing.. please help what to do and how I change my study..thank you…

      • wordsology's avatar wordsology says:

        You really need to examine what you get wrong and work on those topics. I hope you are able to pull through the 3rd time.

  12. susan y.'s avatar susan y. says:

    Hi, thank you for the great flowcharts. I have been working as a microbiologist for about 10 yrs. and now I am going to take the specialist in microbiology(ASCP) exam soon-has anyone taken this exam and what did type of questions(ie, fungus, virus) did it focus on. Also can you recommend any other study guide in addition to the ones mentioned above. Any help would be appreciated.

  13. Nina's avatar Nina says:

    WOW THANK YOU SO MUCH FOR TYPING UP THE MICRO CHARTS THEY LOOK SO GREAT!!!!! YOU ARE AMAZING!

  14. Paul's avatar Paul says:

    These charts are extremely helpful, thanks so much!

  15. Zinnia's avatar Zinnia says:

    For those who are struggling with Microbiology, I highly recommend using Sketchymicro along with the flowcharts from this site and other resources. Sketchymicro pictures have helped me tremendously with remembering the important details and makes it a lot easier to recall information about each bacteria. Great for visual learners. You can check out a few of their videos for free on youtube and if it works for you, you can purchase a subscription to access their videos and support them. However, you can also find a majority of the pictures submitted by other users for free on Quizlet. Unfortunately, they don’t have one for every bacteria out there but should still be enough to suffice for the MLT exam.

    Hope this helps and good luck to everyone taking the exam!
    Would also like to give special thanks to this site for all the tips and notes. Amazing work!

  16. TB's avatar TB says:

    I took the M(ASCP) and passed today. I can’t really remember all of the questions, as I zoomed through it pretty fast. All said and done, I only used about an hour of my allotted time.

    As far as my recommendations for study: this website, A Concise Review of Clinical Lab Science, labce, and Sketchy Medical. The BOC book is good for reviewing Acid fast bacilli stuff…..but you don’t really get many questions anyway. Probably two of the eight questions of AFB were directly from the BOC book. I’ll try to write what I remember, but they may not be verbatim.

    1(Picture of S. haematobium)
    From which source are you most likely to see this parasite?
    A.Urine
    B.Feces
    C.Blood
    D.Sputum

    2 This catalase positive, gram positive bacilli with diptheroid morphology is highly resistant to many antibiotics and is associated with immunocompromised patients.

    A.)C. diptheriae
    B.)C. jeikeium
    C.)L. monocytogenes
    D.)E. rhusiopthiae

    3 A chart with susceptibilities (of which I can’t remember) for K pneumoniae asking how the results should be reported. I’m pretty sure it was an ESBL producing organism according to the results.

    4 Which of the following is most likely to penetrate through unbroken skin?
    A. Necator americanus
    B. Trichuris trichura
    C. Enterobius vermicularis

    5. Which is an appropriate specimen to diagnose Dracunculus medinensis?
    A.Stool
    B. Skin snipping
    C.Feces

    6. Which is the agent of hand foot and mouth disease?
    A. Herpes
    B. Coronavirus
    C. Coxsackie A
    D. Reovirus

    7. A flat colony with green metallic sheen grows on blood. What’s the likely TSI reaction?
    (A picture with 4 different tubes)
    1. A/A
    2.K/A
    3.K/K
    4.K/A +gas +H2S

    8. How would you differentiate Group A from Arcanobacterium?
    A. PYR
    B. Catalase
    C.Oxidase
    D. Hemolysis studies

    9.Most likely species for: Small gray colonies that are gamma hemolytic, bile esculin positive, PYR negative, Gram positive cocci in short chains and small clusters
    A. Group A
    B. Group B
    C. Enterococcus
    D. Strep bovis

    10. Decontamination choice for Pseudomonas in AFB culture
    A. Oxalic acid
    B. NALC

    11. How would you differentiate Micrococcus and Staphylococcus?
    A. Coagulase
    B Oxidase
    C Novobiocin

    12. How would you differentiate V parahaemolyticus from V cholerae?
    A. Sucrose
    B Glucose
    C Some other sugar
    D You can’t

    13 (Picture of Epidermophyton)
    Which species is this organism most likely to be?

    14. Gram positive cocci, catalase negative,vancomycin resistant, LAP negative
    A. Leuconostoc
    B. Pediococcus
    C. Group A
    D.Staph aureus

    There were a couple small math questions about calculating a 3% solution and some weird stuff I havent seen about ocular correlations. There were also about 5 really wordy questions, but if you knew your indole, citrate, H2S organisms it was pretty easy. There were some others, but I don’t really remember enough details to put them on here. It probably wouldn’t be helpful.

  17. Alex's avatar Alex says:

    Sohail would you recommend memorizing these charts and then reinforcing the material with questions from the Harr? Micro is my weakest area as far as what I can remember. The flowchart I have the hardest time memorizing is the GN bacilli.

    • wordsology's avatar wordsology says:

      Absolutely Alex – it’s all about layering. Wake up in the morning and write out whatever you can remember of the chart. Have a few blanks (or a lot of blanks?) THAT’S ALL RIGHT! KEEP WRITING IT OUT. Do a bunch of questions and figure out why you got them wrong. WRITE OUT THE CHART. WAKE UP. REPEAT. Now there are less blanks. KEEP WORKING ON THE OTHER CHART. In 2 weeks, you’ve got MICRO IN THE BAG! GUARANTEED

  18. Kristina's avatar Kristina says:

    Where is a good source for MYCOLOGY? I took my ASCP years ago (16, ahem). I’m trying to get my Cali license and need a more current certification. So here I go again. Surprisingly, I remember a good bit even though I have worked as a generalist in chem and heme most of my career. I did so good in MYCO in my internship….and then never used it at all. It’s sad really.

  19. Dalia's avatar Dalia says:

    HI,i really need samples for M(ascp) exam please please

  20. Paresh's avatar Paresh says:

    I passed ASCP MLSi exam. I have double masters in Microbiology and Now I want to get specialized certification in Microbiology.

    Anyone can provide some information for M ASCP.

  21. Kathy's avatar Kathy says:

    I am a med tech (ASCP and also have my specialty in hematology), returning to the field after 20 years, and because I moved to NY I must now take the exam again.
    Thank you so much for these charts! Micro is my weakest subject, but my confidence that I can pass the exam has greatly increased since I found your site.
    I have the Cuilla review book and subscribed to LabCE.
    Thank you also to everyone who posts recall questions, and tips on how they studied.
    I take the exam in May, I will let you know how I do.

  22. Stephanie's avatar Stephanie says:

    I am currently reviewing for my ASCP exam (about 1.5 weeks away) and noticed I had about 30 duplicate cards in my Polansky deck which means that I am missing the pages that are supposed to be there. I have the second edition… is there anyone who might have a scanned copy of pages 161-192 (Micro)? Thanks!

    • Kathy's avatar Kathy says:

      So sorry, I just saw this post. I could have helped you.
      Hope you passed!

      • Stephanie's avatar Stephanie says:

        No worries! I passed! I had other study aids that I’m sure filled in the gaps, but I liked the information on the rest of the cards. Thanks!

  23. andy's avatar andy says:

    I’m taking the ASCP for microbiology, I’m doing the Labce tests, I have one question are there no specific questions to EIA, western blots, RPR or other tests in the ASCP exam?

  24. Dani's avatar Dani says:

    I’m writing my ASCP MLS exam in about three weeks. Just wondering, how important is mycology? I just don’t know if my focus on mycology is as important versus the rest of the material.

    • wordsology's avatar wordsology says:

      I think it’s a very low yield topic for this exam. If you have time, go for it. If not, don’t worry too much about it.

    • Stephanie's avatar Stephanie says:

      I had about 3 questions on mycology on my exam. They all were either descriptions or pictures of the conidia and asking to identify it. I remember one was Sporothrix (that seems to be a common one that comes up based on recall questions from others). I would suggest being familiar with Coccidioides, Histoplasma and Cryptococcus, too.

  25. Heather's avatar Heather says:

    Any tips on the Mycology portion?
    I am taking the Microbiology Technologist test.. so mycology is supposed to be 15% of the exam.

  26. andy villegas jr's avatar andy villegas jr says:

    Thank you for this website, i passed on the first try. All i used with the Harr book and LabCE. I did pick up a pattern on the exam for microbiology the questions come as a set of 4, 1 easiest to the 4th being hardest. I saw this even towards the end too. it was a cycle of 4 questions at 4 difficulty levels. but again i don’t know if that was a coincidence with me answering my questions.

  27. Linda's avatar Linda says:

    I just have a question about your old enterobacteriaceae chart vs the new one. I originally printed out the old chart, since that was the only one available, but have now noticed on the new chart that something is different. The old chart says E. sakazakii is lysine positive, but the new one says that E. sakazakii is lysine negative. Which one is correct?

    • wordsology's avatar wordsology says:

      Excellent observation! A fellow student pointed out that E. sakazakii is lysine negative and indeed that is the case. So the old (sloppy) chart was wrong in that regard.

  28. marl's avatar marl says:

    Hi, can i ask, what some techniques, strategy, or way to simple memorize/familiarize the concept and anything all about bacteriology?

    pls can someone help me here. I already struggled to find simplest way…until now.

    thanks..

  29. Nevo's avatar Nevo says:

    hello, thank you so much for this website . i need your help with mycology and parasitology please . i can’t memorize them. thank you in advance

  30. Tenzin's avatar Tenzin says:

    I have no words to say thank you for Mr. Sahail and your website. All your notes and charts are the only one that actually helped me to get through microbiology, Hematology and virology, and chemistry Exam question today’s MLS exam. Every question in the MLA exam today has to do with your high yields notes and flow charts. It was very smooth ride in the test and 40 minutes reamining time to review the question. Awesome. And when it says, PASS , i just thought of Sahail and this website which i want to give full credit to, without which , i think it is impossible to tackle questions in 150 minutes. God Bless,

  31. Rebecca Willis's avatar Rebecca Willis says:

    This was the most informative concept I have come across to study for MLT ASCP exam thank you….

  32. Rondrae's avatar Rondrae says:

    Hey guys. Just took the MLS ASCP like20 mins ago and got a pass. Want to say thanks to wordsology and everyone.
    Good luck.

  33. emona anastasi's avatar emona anastasi says:

    Good morning
    One quick question: Enterobacteriaceae spp are catalase negative or positive??Because I see on the table it is written catalase + ( the entire group)
    As far as I know only Yersenia is catalase postive in this group.
    Let me know who has the correct answer.
    Thank you

  34. Farhia's avatar Farhia says:

    Hi , I really like this web thanks for your help

  35. KMS's avatar KMS says:

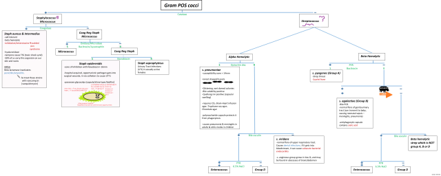
    Thank you so very much for all of this. One small comment: On the Strep chart it looks as though S. agalactiae is NOT beta hemolytic because it’s under the green negative sign. Perhaps move “PYR/Bacitracin” directly under” Beta Hemolytic” so we know that S. agalactiae is, indeed, Beta hemolytic but PYR /Bacitracin negative. Again many thanks.

    • wordsology's avatar wordsology says:

      Thank you for the suggestion KMS. To be honest, it’s simply a formatting difficulty and a trade-off to save the image from being extremely wide. Viewing it on a PC makes it easier to understand. In addition, I mean for these charts to be guides for students. I urge you to simply use my charts as a reference as you attempt to draw these charts from your own memory. I appreciate your pointing this out, however, and it’s something for me to keep in mind.

  36. Alaa's avatar Alaa says:

    hello .. i am preparing for ASCPi ,, i need the charts above but it look so small and blurred to be seen ,, can u plz send me on my Email .. thanks in advance 😀

  37. Robert Vuittonet's avatar Robert Vuittonet says:

    Do you happen to have a printer friendly copy of your high yield notes?

  38. Nick's avatar Nick says:

    In the gram pos flowchart can enterococcus be pyr neg initially on the strep side, then pyr positive later when differentiating from group d?

  39. vmgardn's avatar vmgardn says:

    Hello,

    I just wanted to know did anything with yeast happen to show up on the exam? Also, were the micro questions asking you to identify the organism based on reactions? Also, thank you so much for these charts!

  40. Randa's avatar Randa says:

    Any chance you could provide a flow chart for mold and fungus please
    Thanks

Leave a comment